8.9.3.57 IfcRepresentationItem
ABSTRACT This definition may not be instantiated
8.9.3.57.1 Semantic definition
The IfcRepresentationItem is used within an IfcRepresentation (directly or indirectly through other IfcRepresentationItem's) to represent an IfcProductRepresentation. Most commonly these IfcRepresentationItem's are geometric or topological representation items, that can (but not need to) have presentation style information assigned.
In case that presentation style information is applied, it can be either applied by an IfcStyledItem, or by an assignment to an IfcPresentationLayerWithStyle. If both are present, and both style assignments include the same subtype of IfcPresentationStyle, then the style assigned by IfcStyledItem takes priority.
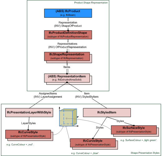
Figure 8.9.3.57.A shows an instance diagram explaining the use of IfcStyledItem and IfcPresentationLayerWithStyle to apply presentation styles.

Figure 8.9.3.57.B shows in instance diagram explaining the override of IfcPresentationLayerWithStyle by IfcStyledItem to apply presentation styles.

8.9.3.57.2 Entity inheritance
8.9.3.57.3 Attributes
| # | Attribute | Type | Description |
|---|---|---|---|
| IfcRepresentationItem (2) | |||
| LayerAssignment | SET [0:1] OF IfcPresentationLayerAssignment FOR AssignedItems |
Assignment of the representation item to a single or multiple layer(s). The LayerAssignments can override a LayerAssignments of the IfcRepresentation it is used within the list of Items. |
|
| StyledByItem | SET [0:1] OF IfcStyledItem FOR Item |
Reference to the IfcStyledItem that provides presentation information to the representation, e.g. a curve style, including colour and thickness to a geometric curve. |
|
8.9.3.57.4 Formal representation
ENTITY IfcRepresentationItem
ABSTRACT SUPERTYPE OF (ONEOF
(IfcGeometricRepresentationItem
,IfcMappedItem
,IfcStyledItem
,IfcTopologicalRepresentationItem));
INVERSE
LayerAssignment : SET [0:1] OF IfcPresentationLayerAssignment FOR AssignedItems;
StyledByItem : SET [0:1] OF IfcStyledItem FOR Item;
END_ENTITY;
8.9.3.57.5 References
- IfcAxis1Placement
- IfcBaseAxis
- IfcBuild2Axes
- IfcBuildAxes
- IfcConvertDirectionInto2D
- IfcCrossProduct
- IfcExtrudedAreaSolid
- IfcFirstProjAxis
- IfcGeometricRepresentationItem
- IfcLayeredItem
- IfcMappedItem
- IfcMirroredProfileDef
- IfcNormalise
- IfcOrthogonalComplement
- IfcRepresentation
- IfcRevolvedAreaSolid
- IfcScalarTimesVector
- IfcSecondProjAxis
- IfcShapeRepresentationTypes
- IfcStyledItem
- IfcSurfaceOfLinearExtrusion
- IfcSurfaceOfRevolution
- IfcTopologicalRepresentationItem
- IfcTopologyRepresentationTypes
- IfcVectorDifference
- IfcVectorSum